OG-EP Référentiel
Raccourcis espace
OG-EP Référentiel OGEPREF

Etat des Lieux effectué avec Yousra MKHAKH 


1. Data Lake EP  génère des Reportings Commerçants DSR et CFR chaque fin de journée. ( 17h) 

  • Le reporting commerçant DSR généré à J restitue les opérations traitées  à J par la tenue de compte EP ( assuré par MREP) 

    Le DSR restitue notamment tous les mouvements sur le Compte de Paiement traités dans la journée de 0h00 à l’heure de passage du traitement  (correspondant à business date). Ce fichier est produit pour chaque SIRET client de l’établissement de paiement EP et donc pour chaque compte de paiement. 

  • Le reporting commerçant CFR  généré à J restitue les opérations traitées  à J par la tenue de compte EP ( assuré par MREP) 

Le CFR restitue tous les impayés traités dans la journée de 0h00 à l’heure de passage du traitement  (correspondant à business date). Ce fichier est produit pour chaque SIRET client de l’établissement de paiement EP et donc pour chaque compte de paiement. 


2. Envoi automatique et quotidien de 2 reportings commerçants  consolidés  à Payline pour réconciliation 

211116_EP_REPORT_DSR DLEP-214 ex CFR.xlsx

  • au commerçant via une plateforme de transfert automatique SFTP  ( si paramétré pour le commerçant) 
  • à Payline pour réconciliation 

 Exemple de production 

220505_EP_REPORT_DSR 

220505_EP_REPORT_CFR

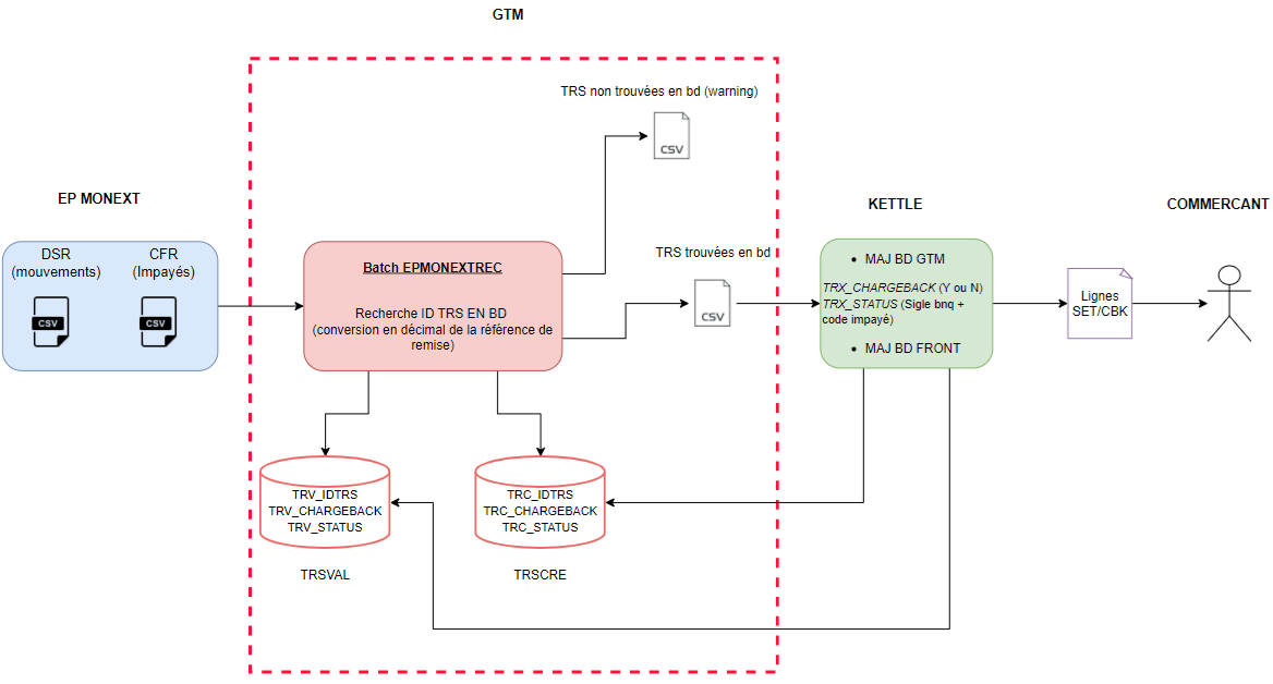
3 . Payline GTM assure le traitement de réconciliation comme suit : 

DSR 

  • Sélection des lignes  category  Payment et Refund
  • Extraction de  TransactionReference ( format hexadécimal)  et  conversion en format décimale pour rapprochement avec les bases de données Payline  
    • Si Rapprochement OK :

=> Extraction des données suivantes du DSR pour alimenter un fichier reporting CSV qui sera ensuite utilisé par Payline pour enrichir ses bases de données et élaborer divers reportings commerçants 

        • TransactionReference
        • Transaction Date 
        • Transaction currency
        • Gross Transaction Amount 
        • Fee Amount
        • Interchage fee
    • Si Rapprochement  KO  :

=> Alimentation d'un fichier Transactions non Trouvées qui est communiqué à l'exploitation Payline et à l'équipe EP 



CFR 

  • Sélection des lignes  C et D  (TransactionType)
  • Extraction de  TransactionReference ( format hexadécimal)  et  conversion en format décimale pour rapprochement avec les bases de données Payline  
    • Si Rapprochement OK :

=> Extraction des données suivantes du DSR pour alimenter un fichier reporting CSV qui sera ensuite utilisé par Payline pour enrichir ses bases de données et élaborer divers reportings commerçants 

        • TransactionReference
        • TransactionDate
        • ChargebackReasonCode
        • ChargebackReasonLabel
        • TransactionCurrency
    • Si Rapprochement  KO  :

=> Alimentation d'un fichier Transactions non Trouvées qui est communiqué à l'exploitation Payline et à l'équipe EP 




  • Aucune étiquette
Écrire un commentaire...
OG-EP Référentiel OGEPREF